The Indigo DQM Data Management Studio allows multiple Data Execution Plans to be organised into Data Folders in one central location. Data Execution Plans can managed and executed on demand with the Data Results viewable in multiple different formats.
Running Data Execution Plans
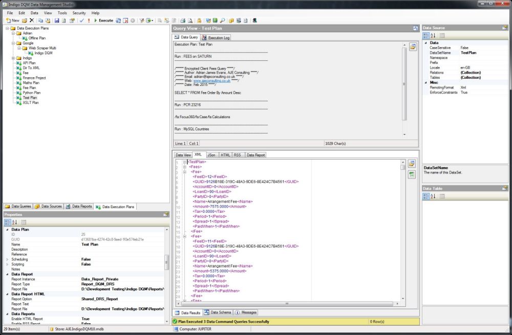
Select the Data Execution Plan you wish to execute and click the 'Test' or 'Execute' button on the Toolbar to run the Execution Plan and return the Data Results.
Result Data is displayed on the Data Results tab which allows the viewing of the outputs in multiple different formats with Data Grids, XML, JSon, CSV and Data Reports.
Data Reports can also can viewed on the Data Results tab if they have been configured for the Data Execution Plan.

The Data Grid view has advanced Data Searching and Filtering capabilities if the Data Output is a Data Table.

XML Data Result Outputs
Data Results from the Data Command Query or Execution Plan are output in Extensible Markup Language (XML).

Execution Plan Logs
Indigo DQM includes an Execution Log of all executed Data Command Queries and Execution Plans.

Execution Logs can keep detailed information about all executed items in the Data Asset Store.
